Skip to content Skip to sidebar Skip to footer

43 identify each transition in this flowchart as a chemical or a physical change

Solved identify each transition in this flowchart as a - Chegg Question: identify each transition in this flowchart as a chemical change or a physical change. This problem has been solved! See the answer ... Label each transition in this flow chart as a chemical change or a ... Label each transition in this flow chart as a chemical change or a physical change shereencuc92 is waiting for your help. Add your answer and earn points. Expert-verified answer Dejanras 1) Left up: a chemical change. We can see new substance (red-blue) is formed from one blue and one red atom.

Answered: Identify each transition in this… | bartleby Question. Transcribed Image Text: O Attemp Identify each transition in this flowchart as a chemical change or a physical change. physical chemical 8 ㅇ physical chemical chemical Answer Bank physical chemical.

Identify each transition in this flowchart as a chemical or a physical change

Identify each transition in this flowchart as a chemical or a physical change

Identify each transition in this flowchart as a chemical change or a ... Identify each transition in this flowchart as a chemical change or a physical change. Answer Bank chemical physical. ... Label each transition in this flowchart as a chemical change or a physical change. In a certain city, electricity costs $0.18 per kW h. What is the annual cost for electricity to power a lamp-post for 5.00 hours per day with ... Screen Shot 2019-10-08 at 5.45.32 PM.png - Identify each transition in ... View Homework Help - Screen Shot 2019-10-08 at 5.45.32 PM.png from CHEM 1113 at University of Colorado, Boulder. Identify each transition in this flowchart as a chemical change or a physical Identify each transition in this flowchart as chemical change or a ... SOLVED:Identify each transition in this flowchart as chemical change or a physical change. puecaI Aen physical and chemical changes are manifestations of physical and chemical properties. So firstly we can look at a physical property which is one that a substance displays without changing its composition.

Identify each transition in this flowchart as a chemical or a physical change. Solved Identify each transition in this flowchart as a | Chegg.com Answer to Solved Identify each transition in this flowchart as a. Skip to main content. Books. Rent/Buy; Read; Return; Sell; Study. Tasks. Homework help; Exam prep; Understand a topic; Writing & citations ... Identify each transition in this flowchart as a chemical change or a physical change. physical MO chemical Answer Bank physical chemical ... Answered: 17. Based on the molecular diagram,… | bartleby Based on the molecular diagram, classify each change as physical or chemical. a. b. Question. Transcribed Image Text: 17. Based on the molecular diagram, classify each change as physical or chemical. a. b. Expert Solution. Want to see the full answer? Check out a sample Q&A here. See Solution. Sapling Homework #1 Flashcards - Quizlet Label each transition in this flow chart as a chemical change or a physical change. A to B: sets of two red and blue balls just floating around not mixing A to B: same but red and blue sets mixed. B to C: formed sets of threes where there are two blue and one red in each set. Examples of Physical Changes and Chemical Changes - ThoughtCo A chemical change might not display all of these signs. If you don't see any of these indications, a physical change likely occurred. Be aware a physical change may produce a dramatic change in the appearance of a substance. Every sign of a physical change can be produced by a physical change. This doesn't mean a chemical reaction occurred.

Solved Identify each transition in this flowchart as a - Chegg Expert Answer. 100% (47 ratings) A physical change is a change where a matter transform from one form to another but it's chemical composition and prop …. View the full answer. Transcribed image text: Identify each transition in this flowchart as a chemical change or a physical change. Answer Bank chemical physical. Identify Physical and Chemical Changes Flashcards | Quizlet physical change A change that alters the form, shape or appearance of a material but does not make the material into a new substance. Chemical Change A change in which one or more substances combine or break apart to form new substances. Physical Change Freezing Water Physical Change Sanding a piece of paper Physical Change Cutting your hair Physical & Chemical Changes - Chemistry Video | Clutch Prep Video explaining Physical & Chemical Changes for Chemistry. This is one of many videos provided by Clutch Prep to prepare you to succeed in your college ... Ch.23 - Transition Metals and Coordination Compounds: 1hr & 54mins: 0% complete : Worksheet. ... whereas a chemical change involves a change in chemical bonds. Concept #1: Physical Changes ... DOC Flow Chart for Identifying Physical and Chemical Changes Flow Chart for Identifying Physical and Chemical Changes The Clues for Chemical Change 1.) Energy Change - The substance (stuff) heats up or cools off more than normal OR the substance gives off light 2.) The substance changes color drastically - red mixed with orange turns into blue, NOT yellow mixed with blue turns into green 3.)

Answered: physical physical chemical physical… | bartleby Identify each transition in this flowchart as a chemical change or a physical change. Transcribed Image Text: physical physical chemical physical chemical Answer Bank physical chemical 8. 8 00 Expert Solution Classify each as a physical change or a chemical change. a. | Quizlet Find step-by-step Chemistry solutions and your answer to the following textbook question: Classify each as a physical change or a chemical change. a. breaking a pencil in two b. water freezing and forming ice c. frying an egg d. burning wood e. leaves changing colors in the fall. Label each transition in this flowchart as a chemical change or a ... Label each transition in this flowchart Label each transition in this flowchart as a chemical change or a physical change. In a certain city, electricity costs $0.18 per kW h. What is the annual cost for electricity to power a lamp-post for 5.00... Solved Label each transition in this flowchart as a chemical Question: Label each transition in this flowchart as a chemical change or a physical change. In a certain city, electricity costs $0.18 per kW h.

A Decentralised Strategy for Heterogeneous AUV Missions via ...

A Decentralised Strategy for Heterogeneous AUV Missions via ...

Solved Identify each transition in this flowchart as a - Chegg Answer to Solved Identify each transition in this flowchart as a. Science; Chemistry; Chemistry questions and answers; Identify each transition in this flowchart as a chemical change or a physical change.

CONTINUOUS TRANSFORMATION

CONTINUOUS TRANSFORMATION

Solved Identify each transition in this flowchart as a - Chegg Transcribed image text: Identify each transition in this flowchart as a chemical change or a physical change. 8. 8 8 00 8 O 8 0 8 Answer Bank physical ...

The illustration of the framework of BTPK-based learning ...

The illustration of the framework of BTPK-based learning ...

Sapling Learning Ch. 3 Flashcards - Quizlet Classify them as physical or chemical. a)In the liquid state reacts spontaneously with its glass container, producing a hole in the container. ... Label each transition in this flow chart as a chemical change or a physical change. A to B: sets of two red and blue balls just floating around not mixing A to B: same but red and blue sets mixed.

Distributed Application Management | F5 Distributed Cloud ...

Distributed Application Management | F5 Distributed Cloud ...

Based on the molecular diagram, classify each change as physical or ... Video Transcript. physical and chemical changes are manifestations of physical and chemical properties. So firstly we can look at a physical property which is one that a substance displays without changing its composition. Whereas if we have a chemical property, this is something that a substance displays only by changing its chemical composition.

Solved Identify each transition in this flowchart as a ...

Solved Identify each transition in this flowchart as a ...

Label each transition in this flow chart as a chemical change or a ... Physical changes are those in which the identity of the substance is not modified, whereas in chemical changes, chemical reactions produce new substances. Let's consider the attached image in which we have two elements: Blue (B) and Red (R). In transition 1, the following reaction is verified. B₂ + R₂ ⇒ BR + B₂

Translatability and transferability of in silico models ...

Translatability and transferability of in silico models ...

Identify each transition in this flowchart as a chemical change or a ... Chemistry High School answered Identify each transition in this flowchart as a chemical change or a physical change. popt4357 is waiting for your help. Add your answer and earn points. Answer 0 babymirza693 Answer: so i think physical change

Educational Innovation in Society 5.0 Era: Challenges and ...

Educational Innovation in Society 5.0 Era: Challenges and ...

PDF CHEM 101 Dual Enrollment HW3 Question 1 of 18 Label each transition in this flowchart as a chemical change or a physical change. Question 9 of 18 Which of the follow are chemical changes? Choose all that apply. Baking soda is dissolved in vinegar and bubbles form A fog appears on the windshield in cold weather The copper roof turns green over time A warm soda bottle fizzes when opened

Photos at Monzo (Now Closed) - Office in Bishopsgate

Photos at Monzo (Now Closed) - Office in Bishopsgate

Answered: Identify each transition in this… | bartleby Identify each transition in this flowchart as a chemical change or a physical change. chemical chemical 800 physical chemical chemical 8888 Answer Bank chemical physical 1x 64°5 Clanr 88 8. Expert Solution Want to see the full answer? Check out a sample Q&A here See Solution star_border Students who've seen this question also like: BUY Chemistry

Insect visuomotor delay adjustments in group flight support ...

Insect visuomotor delay adjustments in group flight support ...

Solved Identify each transition in this flowchart as a - Chegg Transcribed image text: Identify each transition in this flowchart as a chemical change or a physical change. of ood 000 Answer Bank 3 chemical physical.

Identify each transition in this flowchart as a chemical ...

Identify each transition in this flowchart as a chemical ...

Solved Identify each transition in this flowchart as a - Chegg Question: Identify each transition in this flowchart as a chemical change or a physical change. physical chemical o 8 chemical 8. chemical chemical Answer Bank chemical physical This problem has been solved! See the answer Show transcribed image text Expert Answer PHYSICAL PROCESS is that process in which there is no bond … View the full answer

Untitled

Untitled

Solved Identify each transition in this flowchart as a - Chegg Question: Identify each transition in this flowchart as a chemical change or a physical change. ... Identify each transition in this flowchart as a chemical change or a physical change. Show transcribed image text Expert Answer. Who are the experts? Experts are tested by Chegg as specialists in their subject area. We review their content and ...

through Continuous Efforts

through Continuous Efforts

Identifying Physical and Chemical Changes Flashcards | Quizlet 6th grade identify each term as either Chemical Change, Physical Change, Chemical Property, or Physical Property STUDY PLAY Wood Burning Chemical Change Silver tarnishing Chemical Change Wood being carved Physical Change Water evaporating Physical Change Dynamite exploding Chemical Change Dry ice changing to carbon dioxide gas Physical Change

Sustainability | Free Full-Text | Using Flowchart to Help ...

Sustainability | Free Full-Text | Using Flowchart to Help ...

Solved Identify each transition in this flowchart as a | Chegg.com Transcribed image text: Question 11 of 33> Identify each transition in this flowchart as a chemical change or a physical change Answer Bank So 」 (physical ...

Untitled

Untitled

Identify each transition in this flowchart as chemical change or a ... SOLVED:Identify each transition in this flowchart as chemical change or a physical change. puecaI Aen physical and chemical changes are manifestations of physical and chemical properties. So firstly we can look at a physical property which is one that a substance displays without changing its composition.

Single-molecule fluorescence imaging and deep learning reveal ...

Single-molecule fluorescence imaging and deep learning reveal ...

Screen Shot 2019-10-08 at 5.45.32 PM.png - Identify each transition in ... View Homework Help - Screen Shot 2019-10-08 at 5.45.32 PM.png from CHEM 1113 at University of Colorado, Boulder. Identify each transition in this flowchart as a chemical change or a physical

Choosing the right molecular machine learning potential ...

Choosing the right molecular machine learning potential ...

Identify each transition in this flowchart as a chemical change or a ... Identify each transition in this flowchart as a chemical change or a physical change. Answer Bank chemical physical. ... Label each transition in this flowchart as a chemical change or a physical change. In a certain city, electricity costs $0.18 per kW h. What is the annual cost for electricity to power a lamp-post for 5.00 hours per day with ...

Paving The Way for Sustainable Future

Paving The Way for Sustainable Future

Harapan Baru Penguatan Rantai Nilai Keberlanjutan

Harapan Baru Penguatan Rantai Nilai Keberlanjutan

Volume 9, No 2, 2015 2/2015

Volume 9, No 2, 2015 2/2015

combio2016 - Twitter Search / Twitter

combio2016 - Twitter Search / Twitter

Regional opening strategies with commuter testing and ...

Regional opening strategies with commuter testing and ...

Sustainability | Free Full-Text | Transition State Matrices ...

Sustainability | Free Full-Text | Transition State Matrices ...

Easy Access Rules for Airworthiness and Environmental ...

Easy Access Rules for Airworthiness and Environmental ...

SOLVED:Identify cach transition in this flowchart as chemical ...

SOLVED:Identify cach transition in this flowchart as chemical ...

SURVIATION

SURVIATION

Delhi Model with Chemistry and aerosol framework (DM‐Chem ...

Delhi Model with Chemistry and aerosol framework (DM‐Chem ...

CHEM 101 Dual Enrollment HW3 Question 1 of 18 Classify these ...

CHEM 101 Dual Enrollment HW3 Question 1 of 18 Classify these ...

Artificial intelligence in cancer target identification and ...

Artificial intelligence in cancer target identification and ...

DIGITIZING THE NATION TO CREATE OPPORTUNITIES FOR SUSTAINABLE ...

DIGITIZING THE NATION TO CREATE OPPORTUNITIES FOR SUSTAINABLE ...

A hierarchical clustering method of hydrogen bond networks in ...

A hierarchical clustering method of hydrogen bond networks in ...

Acceleration of the NVT Flash Calculation for Multicomponent ...

Acceleration of the NVT Flash Calculation for Multicomponent ...

Drying model approach for morphometric estimation of air ...

Drying model approach for morphometric estimation of air ...

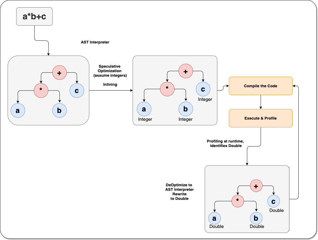
GraalVM — Episode 2: “The Holy Grail” | by A B Vijay Kumar ...

GraalVM — Episode 2: “The Holy Grail” | by A B Vijay Kumar ...

Chemistry Naming Flowchart Teaching Resources | Teachers Pay ...

Chemistry Naming Flowchart Teaching Resources | Teachers Pay ...

Navigating Transition-Metal Chemical Space: Artificial ...

Navigating Transition-Metal Chemical Space: Artificial ...

euismet2021 - Twitter Search / Twitter

euismet2021 - Twitter Search / Twitter

Jahnvi Dhar (@DharJahnvi) | bird.trom.tf

Jahnvi Dhar (@DharJahnvi) | bird.trom.tf

Genetic algorithm-powered non-sequential dwell time ...

Genetic algorithm-powered non-sequential dwell time ...

Solved Identify each transition in this flowchart as a ...

Solved Identify each transition in this flowchart as a ...

SHIFTING BUSINESS FOCUS IN HARMONY

SHIFTING BUSINESS FOCUS IN HARMONY

Task Cards and Online Assignments - Ms Kendrick - On Level ...

Task Cards and Online Assignments - Ms Kendrick - On Level ...

MODULE HANDBOOK

MODULE HANDBOOK

Fig. A. Design, analysis and application of synthetic ...

Fig. A. Design, analysis and application of synthetic ...

Post a Comment for "43 identify each transition in this flowchart as a chemical or a physical change"